For at eksportere dine personlige layouts, skal du gå til "Generelt" - "Administration" - "Layout".
Hvis dine layouts ikke er globale vil de ligge på forsiden, når du åbner vinduet. Hvis det er tilfældet, sørg for at der er sat flueben i det/de layouts du ønsker at eksportere og klik på "Eksporterer layouts"-ikonet:
Gem på dit C-drev.
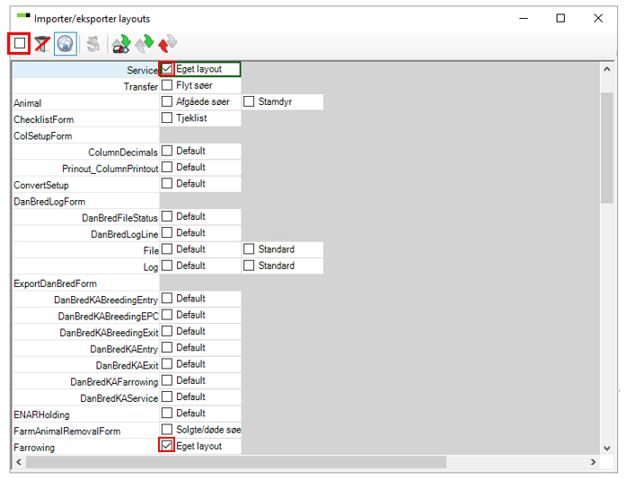
Er vinduet tomt, klik på "Vis globale layouts"-ikonet:

Her er alle layouts i PigVision. Til højre er der menuen som layoutsene er tilknyttet f.eks. "Service". Fjern flubenet øverst til højre for at fravælge alle layouts, og sæt dernæst flueben i det/de layouts du ønsker at eksportere:

Når det er gjort, klik på "Eskporterer layouts"-ikonet og gem på dit C-drev.

Vælg den besætning, som dine layouts skal importeres til. Gå til "Generelt" - "Administration" - "Layout" og klik på "Importerer layouts"-ikonet:

Vælg den fil du har gemt på dit C-drev og nu er dine layouts importeret og klar til brug.
Se her hvordan du opretter og gemmer dit eget layout.